Als letztes Jahr das SP1 für den Windows 2008 R2 auf den Markt kam, war ich sehr gespannt auf RemoteFX im Hyper-V.
Mit entsprechender Hardware kann ich nun RemoteFX ausprobieren.
Das Problem die CPU muß SLAT können http://en.wikipedia.org/wiki/Second_Level_Address_Translation
Mein Core I5 mit 32 nm kann dies leider noch nicht. Core I 7 kann das und neuere CPU´s ab Sandy Bridge eh. Bei AMD ist das ab dem Phenom mit dabei hier aufpassen. Es gibt einige umgelabelte Athlon die nur Phenom heißen. Die Hardware leider nur ein Athlon ist. Dort fehlt SLAT. Hier wirklich schlau machen in der ARK Datenbank von Intel oder AMD! Ohne SLT geht gar nichts.
Dazu streiten sich die Geister ob nun SLT oder SLAT dazu gesagt wird…..
Um zu testen on SLAT in der CPU steckt gibt es Hilfe von Microsoft
http://technet.microsoft.com/en-us/sysinternals/cc835722
Das Tool nennt sich CoreInfo
Hier ist es genau beschrieben wie es zu bedienen ist und an die Infos kommt, die benötigt werden.
http://www.petri.co.il/check-cpu-slat-support.htm
Wie installiere ich den RemoteFX im Hyper-V.
Das hat schon jemand gemacht und sehr gut sogar!
http://studiohub.wordpress.com/2011/02/24/enable-remotefx-on-hyper-v-server-sp1/
Nach der Anleitung bin ich auch vorgegangen und es hat sehr gut geklappt!
Jetzt zum spannenden Teil. Welche Hardware sollte ich verwenden für die Grafikkarte.
1 GB Speicher sollte die Karte schon haben. ATI/NVIDIA.
Zu alt sollte sie auch nicht sein, höchstes 2 Jahre.
Ich habe für den Test eine ATI Radeon 7970 genommen mit 3 GB RAM
Wie sieht das im Hyper-V Manager aus? Bei der VM wird eine RemoteFX Grafikkarte hinzugefügt.
Es gibt hier Einschränkungen. Bevor dies getan wird, sollte der Remote Zugriff auf die VM funktionieren. Anonsten heißt es VM runterfahren und RemoteFX entfernen, nochmals Remote Zugriff einschalten.
Ist RemoteFX aktiviert, ist kein Zugriff über die Hyper-V Console möglich.
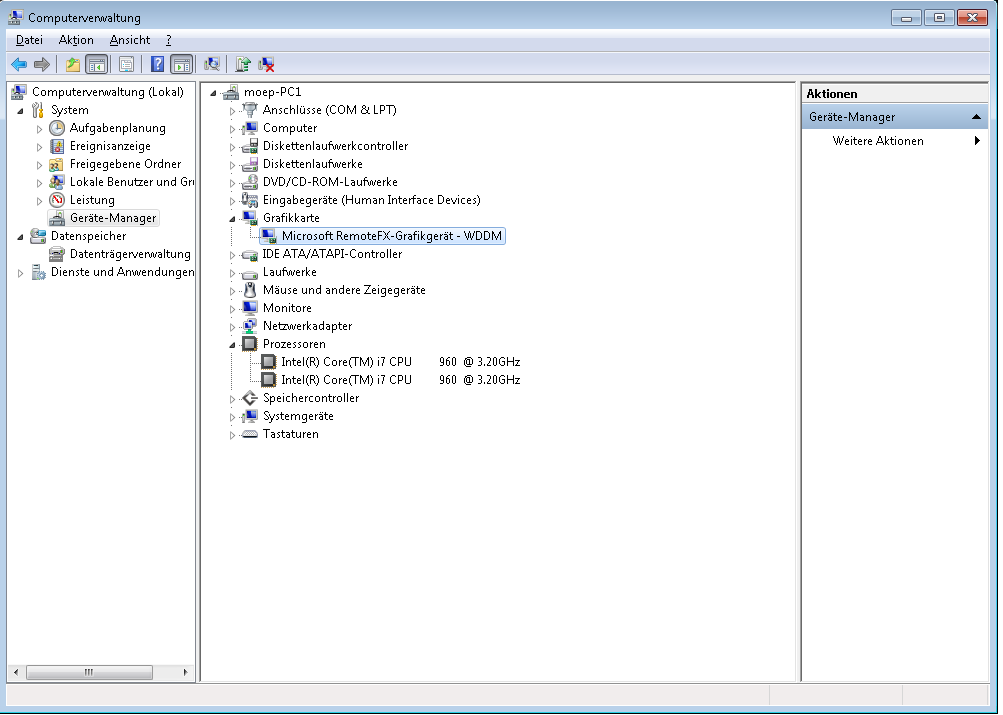
Wie sieht dies am Client aus? Die RemoteFX Grafikkarte wird im Gerätemanger gezeigt, wie jede andere Grafikkarte auch.
Beim Test mit Windows 7 Enterprise gab es noch einen Stolperstein, da der Rechner in keiner Domäne ist.
Der Benutzer muß in der Gruppe Remotedesktopbenutzer sein. Dies muß von Hand hinzugefügt werden. Es reicht nicht, nur Admin zu sein.
Test haben mir bestätigt RemoteFX bringt wirklich etwas. Flash Videos und Vidoes die ich mal zum spaß abgespielt haben, ruckelten nicht etc. Sehr tolle sache, bin total begeistert.



